Politique&Édifices
le système politique en france
La république est l'actuel régime politique de la France mais avant elle a connu trois monarchies constitutionnelles, deux empires et trois républiques.
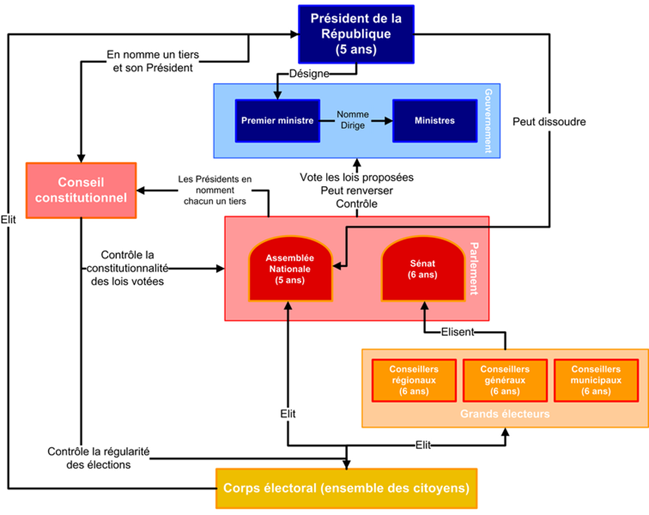
Depuis 1958 la France est sous le régime de la 5ème république créer par Charles de Gaulle et son successeur Georges Pompidou où le président a un pouvoir exécutif renforcé: il est le chef des armées et de la diplomatie .
En France il ya deux grands groupes politiques, celle de droite et celle de gauche. Cette appellation vient de la position des membres de l'Assemblé nationale qui étaient favorables au roi et qui se place à droite de l'hémicycle tandis que ses opposants s'installer à gauche.
les valeurs de la droite: l'autorité, l'identité nationale, l'ordre, la sécurité, la tradition et le conservatisme.
les valeurs de la gauche: le progrès, l'égalité, la solidarité, l'insoumission.

les édifices politique à Paris
La chambre des députés:
Appellée aussi l'Assemblée nationale forme. Son rôle principal est de débattre, d’amender et de voter les lois. De plus, cette institution a, contrairement au Sénat, le pouvoir de renverser le gouvernement. Elle siège au palais Bourbon à Paris.

le sénat:
Il constitue la chambre haute du Parlement français. Il a le pouvoir législatif avec l' Assemblée nationale. Il siège au palais du luxembourg.
le premier ministre:
C'est le chef de gouvernement, il réside à l'hotel Matignon à Paris.Sa résidence abrite aussi ses bureaux, c'est pourquoi les services du Premier ministre sont souvent appelés « Matignon » par métonymie.
Le titulaire actuel de la fonction est Jean-Marc Ayrault.

Le président:
Il exerce la plus haute fonction du pouvoir exécutif de la république française.Le président de la république est élu par les électeurs français lors de l'élection présidentielle. Il est élu pour un mandat de 5 ans, renouvelable une fois.
L'actuel président de la république française est François Hollande depuis 15 mai 2012.
-crop.jpg)